GenAI News
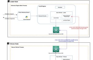
How Amazon scaled Rufus by building multi-node inference using AWS Trainium...
At Amazon, our team builds Rufus, a generative AI-powered shopping assistant that serves millions of customers at immense scale. However, deploying Rufus at scale...
Amazon Bedrock AgentCore Memory: Building context-aware agents
AI assistants that forget what you told them 5 minutes ago aren’t very helpful. While large language models (LLMs) excel at generating human-like responses,...
Build an intelligent financial analysis agent with LangGraph and Strands Agents
Agentic AI is revolutionizing the financial services industry through its ability to make autonomous decisions and adapt in real time, moving well beyond traditional...
Build a conversational natural language interface for Amazon Athena queries using...
Data analysis often presents significant challenges for business users who aren’t proficient in SQL. Traditional methods require technical expertise to query databases, leading to...
Train and deploy AI models at trillion-parameter scale with Amazon SageMaker...
Imagine harnessing the power of 72 cutting-edge NVIDIA Blackwell GPUs in a single system for the next wave of AI innovation, unlocking 360 petaflops...
Automate AIOps with Amazon SageMaker Unified Studio projects, Part 1: Solution...
Amazon SageMaker Unified Studio represents the evolution towards unifying the entire data, analytics, and artificial intelligence and machine learning (AI/ML) lifecycle within a single,...
Automate AIOps with SageMaker Unified Studio Projects, Part 2: Technical implementation
In Part 1 of our series, we established the architectural foundation for an enterprise artificial intelligence and machine learning (AI/ML) configuration with Amazon SageMaker...
Unlocking enhanced legal document review with Lexbe and Amazon Bedrock
This post is co-authored with Karsten Weber and Rosary Wang from Lexbe.
Legal professionals are frequently tasked with sifting through vast volumes of documents to...
How Indegene’s AI-powered social intelligence for life sciences turns social media...
This post is co-written with Rudra Kannemadugu and Shravan K S from Indegene Limited.
In today’s digital-first world, healthcare conversations are increasingly happening online. Yet...
Fine-tune OpenAI GPT-OSS models on Amazon SageMaker AI using Hugging Face...
Released on August 5, 2025, OpenAI’s GPT-OSS models, gpt-oss-20b and gpt-oss-120b, are now available on AWS through Amazon SageMaker AI and Amazon Bedrock. These...












