GenAI News
Configure and verify a distributed training cluster with AWS Deep Learning...
Training state-of-the-art large language models (LLMs) demands massive, distributed compute infrastructure. Meta’s Llama 3, for instance, ran on 16,000 NVIDIA H100 GPUs for over...
Build a device management agent with Amazon Bedrock AgentCore
The proliferation of Internet of Things (IoT) devices has transformed how we interact with our environments, from homes to industrial settings. However, as the...
How Amazon Bedrock Custom Model Import streamlined LLM deployment for Salesforce
This post is cowritten by Salesforce’s AI Platform team members Srikanta Prasad, Utkarsh Arora, Raghav Tanaji, Nitin Surya, Gokulakrishnan Gopalakrishnan, and Akhilesh Deepak Gotmare.
Salesforce’s...
Transforming the physical world with AI: the next frontier in intelligent...
The convergence of artificial intelligence with physical systems marks a pivotal moment in technological evolution. Physical AI, where algorithms transcend digital boundaries to perceive,...
Medical reports analysis dashboard using Amazon Bedrock, LangChain, and Streamlit
In healthcare, the ability to quickly analyze and interpret medical reports is crucial for both healthcare providers and patients. While medical reports contain valuable...
Connect Amazon Quick Suite to enterprise apps and agents with MCP
Organizations need solutions for people and AI agents to securely collaborate through a single interface to the organization’s data and take actions across enterprise...
Kitsa transforms clinical trial site selection with Amazon Quick Automate
This post was written with Ajay Nyamati from Kitsa.
The clinical trial industry conducts medical research studies to evaluate the safety, efficacy, and effectiveness of...
Make agents a reality with Amazon Bedrock AgentCore: Now generally available
Get agents out of prototype purgatory and into production with security, scalability, and reliability
When we launched AWS in 2006, we believed that cloud computing...
Customizing text content moderation with Amazon Nova
Consider a growing social media platform that processes millions of user posts daily. Their content moderation team faces a familiar challenge: their rule-based system...
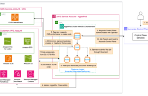
Use Amazon SageMaker HyperPod and Anyscale for next-generation distributed computing
This post was written with Dominic Catalano from Anyscale.
Organizations building and deploying large-scale AI models often face critical infrastructure challenges that can directly impact...












