GenAI News
GuardianGamer scales family-safe cloud gaming with AWS
This blog post is co-written with Heidi Vogel Brockmann and Ronald Brockmann from GuardianGamer.
Millions of families face a common challenge: how to keep children...
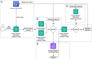
Principal Financial Group increases Voice Virtual Assistant performance using Genesys, Amazon...
This post was cowritten by Mulay Ahmed, Assistant Director of Engineering, and Ruby Donald, Assistant Director of Engineering at Principal Financial Group. The content...
Boosting team productivity with Amazon Q Business Microsoft 365 integrations for...
Amazon Q Business, with its enterprise grade security, seamless integration with multiple diverse data sources, and sophisticated natural language understanding, represents the next generation...
Secure distributed logging in scalable multi-account deployments using Amazon Bedrock and...
Data privacy is a critical issue for software companies that provide services in the data management space. If they want customers to trust them...
Build a domain‐aware data preprocessing pipeline: A multi‐agent collaboration approach
Enterprises—especially in the insurance industry—face increasing challenges in processing vast amounts of unstructured data from diverse formats, including PDFs, spreadsheets, images, videos, and audio...
Automating complex document processing: How Onity Group built an intelligent solution...
In the mortgage servicing industry, efficient document processing can mean the difference between business growth and missed opportunities. This post explores how Onity Group,...
HERE Technologies boosts developer productivity with new generative AI-powered coding assistant
This blog post is co-written with Jonas Neuman from HERE Technologies.
HERE Technologies, a 40-year pioneer in mapping and location technology, collaborated with the AWS...
Detect hallucinations for RAG-based systems
With the rise of generative AI and knowledge extraction in AI systems, Retrieval Augmented Generation (RAG) has become a prominent tool for enhancing the...
Set up a custom plugin on Amazon Q Business and authenticate...
Businesses are constantly evolving, and leaders are challenged every day to meet new requirements and are seeking ways to optimize their operations and gain...
AWS machine learning supports Scuderia Ferrari HP pit stop analysis
As one of the fastest sports in the world, almost everything is a race in Formula 1® (F1), even the pit stops. F1 drivers...












