GenAI News
Meta SAM 2.1 is now available in Amazon SageMaker JumpStart
This blog post is co-written with George Orlin from Meta.
Today, we are excited to announce that Meta’s Segment Anything Model (SAM) 2.1 vision segmentation...
Falcon 3 models now available in Amazon SageMaker JumpStart
Today, we are excited to announce that the Falcon 3 family of models from TII are available in Amazon SageMaker JumpStart. In this post,...
Building a virtual meteorologist using Amazon Bedrock Agents
The integration of generative AI capabilities is driving transformative changes across many industries. Although weather information is accessible through multiple channels, businesses that heavily...
Faster distributed graph neural network training with GraphStorm v0.4
GraphStorm is a low-code enterprise graph machine learning (ML) framework that provides ML practitioners a simple way of building, training, and deploying graph ML...
Amazon Q Business simplifies integration of enterprise knowledge bases at scale
In this new era of emerging AI technologies, we have the opportunity to build AI-powered assistants tailored to specific business requirements. Amazon Q Business,...
Transforming credit decisions using generative AI with Rich Data Co and...
This post is co-written with Gordon Campbell, Charles Guan, and Hendra Suryanto from RDC.
The mission of Rich Data Co (RDC) is to broaden access...
Build agentic AI solutions with DeepSeek-R1, CrewAI, and Amazon SageMaker AI
AI agents are rapidly becoming the next frontier in enterprise transformation, with 82% of organizations planning adoption within the next 3 years. According to...
Revolutionizing business processes with Amazon Bedrock and Appian’s generative AI skills
This blog post is co-written with Louis Prensky and Philip Kang from Appian.
The digital transformation wave has compelled enterprises to seek innovative solutions to...
Automate bulk image editing with Crop.photo and Amazon Rekognition
Evolphin Software, Inc. is a leading provider of digital and media asset management solutions based in Silicon Valley, California. Crop.photo from Evolphin Software is...
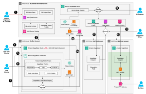
Governing the ML lifecycle at scale, Part 4: Scaling MLOps with...
Data science teams often face challenges when transitioning models from the development environment to production. These include difficulties integrating data science team’s models into...












