Gen AI News Talk
Optimizing document AI and structured outputs by fine-tuning Amazon Nova Models and on-demand inference
Multimodal fine-tuning represents a powerful approach for customizing vision large language models (LLMs) to excel at specific tasks that involve both visual and textual...
Voice AI-powered drive-thru ordering with Amazon Nova Sonic and dynamic menu displays
Artificial Intelligence (AI) is transforming the quick-service restaurant industry, particularly in drive-thru operations where efficiency and customer satisfaction intersect. Traditional systems create significant obstacles...
Transforming enterprise operations: Four high-impact use cases with Amazon Nova
Since the launch of Amazon Nova at AWS re:Invent 2024, we have seen adoption trends across industries, with notable gains in operational efficiency, compliance,...
Building smarter AI agents: AgentCore long-term memory deep dive
Building AI agents that remember user interactions requires more than just storing raw conversations. While Amazon Bedrock AgentCore short-term memory captures immediate context, the...
Scala development in Amazon SageMaker Studio with Almond kernel
Scala stands out as a versatile programming language that combines object-oriented and functional programming approaches. By running on the Java Virtual Machine (JVM), it...
Configure and verify a distributed training cluster with AWS Deep Learning Containers on Amazon...
Training state-of-the-art large language models (LLMs) demands massive, distributed compute infrastructure. Meta’s Llama 3, for instance, ran on 16,000 NVIDIA H100 GPUs for over...
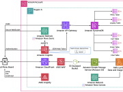
Build a device management agent with Amazon Bedrock AgentCore
The proliferation of Internet of Things (IoT) devices has transformed how we interact with our environments, from homes to industrial settings. However, as the...
How Amazon Bedrock Custom Model Import streamlined LLM deployment for Salesforce
This post is cowritten by Salesforce’s AI Platform team members Srikanta Prasad, Utkarsh Arora, Raghav Tanaji, Nitin Surya, Gokulakrishnan Gopalakrishnan, and Akhilesh Deepak Gotmare.
Salesforce’s...
Transforming the physical world with AI: the next frontier in intelligent automation
The convergence of artificial intelligence with physical systems marks a pivotal moment in technological evolution. Physical AI, where algorithms transcend digital boundaries to perceive,...
Medical reports analysis dashboard using Amazon Bedrock, LangChain, and Streamlit
In healthcare, the ability to quickly analyze and interpret medical reports is crucial for both healthcare providers and patients. While medical reports contain valuable...

















