Gen AI News Talk
Connect Amazon Quick Suite to enterprise apps and agents with MCP
Organizations need solutions for people and AI agents to securely collaborate through a single interface to the organization’s data and take actions across enterprise...
Kitsa transforms clinical trial site selection with Amazon Quick Automate
This post was written with Ajay Nyamati from Kitsa.
The clinical trial industry conducts medical research studies to evaluate the safety, efficacy, and effectiveness of...
Make agents a reality with Amazon Bedrock AgentCore: Now generally available
Get agents out of prototype purgatory and into production with security, scalability, and reliability
When we launched AWS in 2006, we believed that cloud computing...
Customizing text content moderation with Amazon Nova
Consider a growing social media platform that processes millions of user posts daily. Their content moderation team faces a familiar challenge: their rule-based system...
Use Amazon SageMaker HyperPod and Anyscale for next-generation distributed computing
This post was written with Dominic Catalano from Anyscale.
Organizations building and deploying large-scale AI models often face critical infrastructure challenges that can directly impact...
Vxceed builds the perfect sales pitch for sales teams at scale using Amazon Bedrock
This post was co-written with Cyril Ovely from Vxceed.
Consumer packaged goods (CPG) companies face a critical challenge in emerging economies: how to effectively retain...
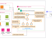
Implement a secure MLOps platform based on Terraform and GitHub
Machine learning operations (MLOps) is the combination of people, processes, and technology to productionize ML use cases efficiently. To achieve this, enterprise customers must...
Implement automated monitoring for Amazon Bedrock batch inference
Amazon Bedrock is a fully managed service that offers a choice of high-performing foundation models (FMs) from leading AI companies through a single API,...
Automate Amazon QuickSight data stories creation with agentic AI using Amazon Nova Act
Amazon QuickSight data stories support global customers by transforming complex data into interactive narratives for faster decisions. However, manual creation of multiple daily data...
Responsible AI: How PowerSchool safeguards millions of students with AI-powered content filtering using Amazon...
This post is cowritten with Gayathri Rengarajan and Harshit Kumar Nyati from PowerSchool.
PowerSchool is a leading provider of cloud-based software for K-12 education, serving...

















