Gen AI News Talk
Video security analysis for privileged access management using generative AI and Amazon Bedrock
Security teams in highly regulated industries like financial services often employ Privileged Access Management (PAM) systems to secure, manage, and monitor the use of...
How Cato Networks uses Amazon Bedrock to transform free text search into structured GraphQL...
This is a guest post authored by Asaf Fried, Daniel Pienica, Sergey Volkovich from Cato Networks.
Cato Networks is a leading provider of secure access...
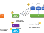
Enabling generative AI self-service using Amazon Lex, Amazon Bedrock, and ServiceNow
Chat-based assistants have become an invaluable tool for providing automated customer service and support. This post builds on a previous post, Integrate QnABot on...
Solve forecasting challenges for the retail and CPG industry using Amazon SageMaker Canvas
Businesses today deal with a reality that is increasingly complex and volatile. Companies across retail, manufacturing, healthcare, and other sectors face pressing challenges in...
How Kyndryl integrated ServiceNow and Amazon Q Business
This post is co-written with Sujith R Pillai from Kyndryl.
In this post, we show you how Kyndryl, an AWS Premier Tier Services Partner and...
HCLTech’s AWS powered AutoWise Companion: A seamless experience for informed automotive buyer decisions with...
This post introduces HCLTech’s AutoWise Companion, a transformative generative AI solution designed to enhance customers’ vehicle purchasing journey. By tailoring recommendations based on individuals’...
Mitigating risk: AWS backbone network traffic prediction using GraphStorm
The AWS global backbone network is the critical foundation enabling reliable and secure service delivery across AWS Regions. It connects our 34 launched Regions...
Unlocking complex problem-solving with multi-agent collaboration on Amazon Bedrock
Large language model (LLM) based AI agents that have been specialized for specific tasks have demonstrated great problem-solving capabilities. By combining the reasoning power...
Implement RAG while meeting data residency requirements using AWS hybrid and edge services
With the general availability of Amazon Bedrock Agents, you can rapidly develop generative AI applications to run multi-step tasks across a myriad of enterprise...
Boosting team innovation, productivity, and knowledge sharing with Amazon Q Business – Web experience
Amazon Q Business can increase productivity across diverse teams, including developers, architects, site reliability engineers (SREs), and product managers. Amazon Q Business as a...

















