CLICKFORCE is one of leaders in digital advertising services in Taiwan, specializing in data-driven advertising and conversion (D4A – Data for Advertising & Action). With a mission to deliver industry-leading, trend-aligned, and innovative marketing solutions, CLICKFORCE helps brands, agencies, and media partners make smarter advertising decisions.
However, as the advertising industry rapidly evolves, traditional analysis methods and generic AI outputs are no longer sufficient to provide actionable insights. To remain competitive, CLICKFORCE turned to AWS to build Lumos, a next-generation AI-driven marketing analysis solution powered by Amazon Bedrock, Amazon SageMaker AI, Amazon OpenSearch, and AWS Glue.
In this post, we demonstrate how CLICKFORCE used AWS services to build Lumos and transform advertising industry analysis from weeks-long manual work into an automated, one-hour process.
Digital advertising challenges
Before adopting Amazon Bedrock, CLICKFORCE faced several roadblocks in building actionable intelligence for digital advertising. Large language models (LLMs) tend to produce generic recommendations rather than actionable industry-specific intelligence. Without an understanding of the advertising environment, these models didn’t have the industry context needed to align their suggestions with actual industry realities.
Another significant challenge was the absence of integrated internal datasets, which weakened the reliability of outputs and increased the risk of hallucinated or inaccurate insights. At the same time, marketing teams relied on disconnected tools and technique such as vibe coding, without standardized architectures or workflows, making the processes difficult to maintain and scale.
Preparing a comprehensive industry analysis report was also a time-consuming process, typically requiring between two and six weeks. The timeline stemmed from multiple labor-intensive stages: one to three days to define objectives and set the research plan, one to four weeks to gather and validate data from different sources, one to two weeks to conduct statistical analysis and build charts, one to two to extract strategic insights, and finally three to seven days to draft and finalize the report. Each stage often required back-and-forth coordination across teams, which further extended the timeline. As a result, marketing strategies were frequently delayed and based more on intuition than timely, data-backed insights.
Solutions overview
To address these challenges, CLICKFORCE built Lumos, an integrated AI-powered industry analysis service, using AWS services.
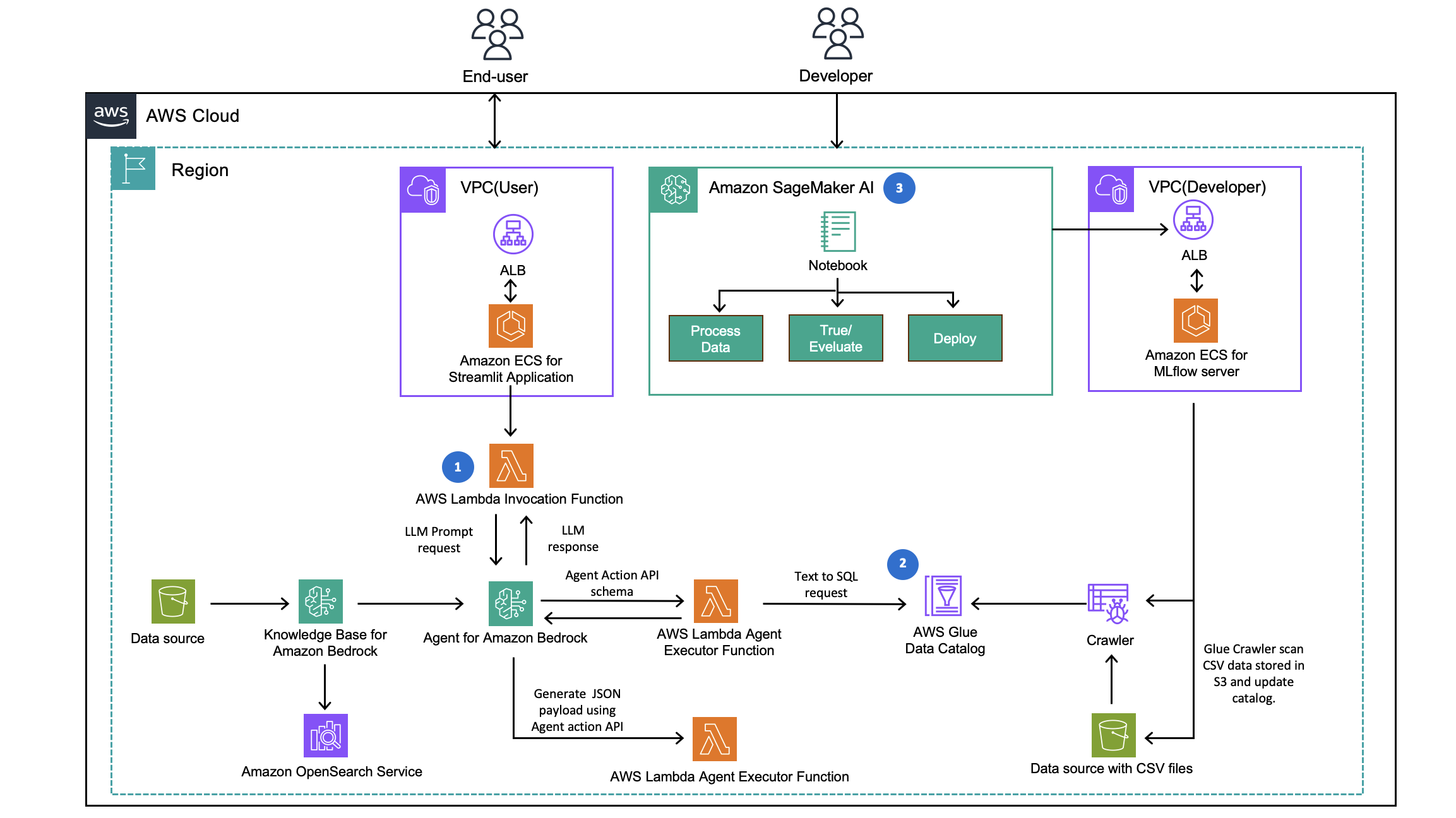
The solution is designed around Amazon Bedrock Agents for contextualized reasoning and Amazon SageMaker AI for fine-tuning Text-to-SQL accuracy. CLICKFORCE chose Amazon Bedrock because it provides managed access to foundation models without the need to build or maintain infrastructure, while also offering agents that can orchestrate multi-step tasks and integrate with enterprise data sources through Knowledge Bases. This allowed the team to ground insights in real, verifiable data, minimize hallucinations, and quickly experiment with different models, while also reducing operational overhead and accelerating time-to-market.

The first step was to build a unified AI agent using Amazon Bedrock. End-users interact with a chatbot interface that runs on Amazon ECS, developed with Streamlit and fronted by an Application Load Balancer. When a user submits a query, it is routed to an AWS Lambda function that invokes an Amazon Bedrock Agent. The agent retrieves relevant information from a Amazon Bedrock Knowledge Bases, which is built from source documents—such as campaign reports, product descriptions, and industry analysis files—hosted in Amazon S3. These documents are automatically converted into vector embeddings and indexed in Amazon OpenSearch Service. By grounding model responses in this curated document set, CLICKFORCE made sure that outputs were contextualized, reduced hallucinations, and aligned with real-world advertising data.
Next, CLICKFORCE made the workflows more action-oriented by using Text-to-SQL requests. When queries required data retrieval, the Bedrock Agent generated JSON schemas via the Agent Actions API Schema. These were passed to Lambda Executor functions that translated requests into Text-to-SQL queries. With AWS Glue crawlers continuously updating SQL databases from CSV files in Amazon S3, analysts were able to run precise queries on campaign performance, audience behaviors, and competitive benchmarks.
Finally, the company improved accuracy by incorporating Amazon SageMaker and MLflow into the development workflow. Initially, CLICKFORCE relied on foundation models for Text-to-SQL translation but found them to be inflexible and often inaccurate. By using SageMaker, the team processed data, evaluated different approaches, and tuned the overall Text-to-SQL pipeline. Once validated, the optimized pipeline was deployed through AWS Lambda functions and integrated back into the agent, making sure that improvements flowed directly into the Lumos application. With MLflow providing experiment tracking and evaluation, the cycle of data processing, pipeline tuning, and deployment became streamlined, allowing Lumos to achieve higher precision in query generation and deliver automated, data-driven marketing reports.
Results
The impact of adopting Amazon Bedrock Agents and SageMaker AI has been transformative for CLICKFORCE. Industry analysis that previously required two to six weeks can now be completed in under one hour, dramatically accelerating decision-making. The company also reduced its reliance on third-party industry research reports, which resulted in a 47 percent reduction in operational costs.
In addition to time and cost savings, the Lumos system has extended scalability across roles within the marketing environment. Brand owners, agencies, analysts, marketers, and media partners can now independently generate insights without waiting for centralized analyst teams. This autonomy has led to greater agility across campaigns. Moreover, by grounding outputs in both internal datasets and industry-specific context, Lumos significantly reduced the risk of hallucinations and made sure that insights aligned more closely with industry realities.

Users can generate industry analysis reports through natural language conversations and iteratively refine the content by continuing the dialogue.


These visual reports, generated through the Lumos system powered by Amazon Bedrock Agents and SageMaker AI, showcase the platform’s ability to produce comprehensive market intelligence within minutes. The charts illustrate brand sales distribution, retail and e-commerce performance, and demonstrating how AI-driven analytics automate data aggregation, visualization, and insight generation with high precision and efficiency.
Conclusion
CLICKFORCE’s Lumos system represents a breakthrough in how digital marketing decisions are made. By combining Amazon Bedrock Agents, Amazon SageMaker AI, Amazon OpenSearch Service, and AWS Glue, CLICKFORCE transformed its industry analysis workflow from a slow, manual process into a fast, automated, and reliable system. In this post, we demonstrated how CLICKFORCE used these AWS services to build Lumos and transform advertising industry analysis from weeks-long manual work into an automated, one-hour process.
About the Authors
Ray Wang is a Senior Solutions Architect at AWS. With 12+ years of experience in the backend and consultant, Ray is dedicated to building modern solutions in the cloud, especially in especially in NoSQL, big data, machine learning, and Generative AI. As a hungry go-getter, he passed all 12 AWS certificates to increase the breadth and depth of his technical knowledge. He loves to read and watch sci-fi movies in his spare time.
Shanna Chang is a Solutions Architect at AWS. She focuses on observability in modern architectures and cloud-native monitoring solutions. Before joining AWS, she was a software engineer.








