Gen AI News Talk
Demystifying Amazon Bedrock Pricing for a Chatbot Assistant
“How much will it cost to run our chatbot on Amazon Bedrock?” This is one of the most frequent questions we hear from customers...
The DIVA logistics agent, powered by Amazon Bedrock
DTDC is India’s leading integrated express logistics provider, operating the largest network of customer access points in the country. DTDC’s technology-driven logistics solutions cater...
Automate enterprise workflows by integrating Salesforce Agentforce with Amazon Bedrock Agents
AI agents are rapidly transforming enterprise operations. Although a single agent can perform specific tasks effectively, complex business processes often span multiple systems, requiring...
How Amazon Bedrock powers next-generation account planning at AWS
At AWS, our sales teams create customer-focused documents called account plans to deeply understand each AWS customer’s unique goals and challenges, helping account teams...
Pioneering AI workflows at scale: A deep dive into Asana AI Studio and Amazon...
Organizations today face a critical challenge: managing an ever-increasing volume of tasks and information across multiple systems. Although traditional task management tools help organize...
Process multi-page documents with human review using Amazon Bedrock Data Automation and Amazon SageMaker...
Organizations across industries face challenges with high volumes of multi-page documents that require intelligent processing to extract accurate information. Although automation has improved this...
Responsible AI for the payments industry – Part 2
In Part 1 of our series, we explored the foundational concepts of responsible AI in the payments industry. In this post, we discuss the...
Responsible AI for the payments industry – Part 1
The payments industry stands at the forefront of digital transformation, with artificial intelligence (AI) rapidly becoming a cornerstone technology that powers a variety of...
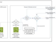
Build an AI assistant using Amazon Q Business with Amazon S3 clickable URLs
Organizations need user-friendly ways to build AI assistants that can reference enterprise documents while maintaining document security. This post shows how to use Amazon...
GPT OSS models from OpenAI are now available on SageMaker JumpStart
Today, we are excited to announce the availability of Open AI’s new open weight GPT OSS models, gpt-oss-120b and gpt-oss-20b, from OpenAI in Amazon...

















